
//
//
//
//
//
//
//
//
//
//
软件Tags:
bilibili助手是一款专为bilibili用户打造的一款多功能插件,bilibili助手拥有关注动态通知推送、视频及弹幕下载、反向查询弹幕发送者B站帐户、深色模式等诸多功能,而且还能绕过B站的区域限制看仅限部分地区可看的新番,让您在bilibili能够拥有更好的视频观看体验。
bilibili助手是一款可以帮助用户解决观看B站视频的多功能谷歌(Chrome)内核浏览器插件,该插件支持播放器替换、美化网页样式关注视频推送、关联视频搜索、下载地址获等实用功能,让你看视频更加爽快。
1、播放器替换
主要功能是进行播放器替换、美化网页样式、关注视频推送、关联视频搜索、视频下载地址获取、把视频播放时的集中到一起使得视频观看的时候更加简洁,同时也不会影响网站的运营。
2、下载地址获取
通常视频网站是不会提供下载按钮给用户的的时候,可以在Chrome中安装助手来获取视频的下载地址,甚至可以为当前的视频分段下载!这样就可以在下载大视频的情况下只下载自己关系的内容。
3、关注更新推送
用哔哩哔哩助手来观看视频的时候,可以在选择前往bilibili.tv去选择和关注自己喜欢的影片,关注自己喜欢的影片之后,哔哩哔哩助手还可以通过Chrome通知的形式向用户发送当前视频的更新状态,再也不用担心错过自己喜欢的了。
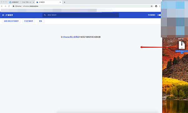
1、插件下载完成后,我们先打开,在右上角账户旁边有一排点点点,点击它,选择更多工具,打开【扩展程序】
2、在打开的网页界面选择,点击打开开发者模式
3、把下载好的bilibilihelper_1.2.1.zip插件直接拖到浏览器中,即可安装完成
4、在浏览器右上角我们可以看到一个猫的图标,点击它,即可运行插件(点击更多选项)
5、「更多选项」打开后的插件功能页面展示
1、下载bilibili助手到电脑中,双击
2、将bilibili助手插件拖入到浏览器中
3、点击添加按钮进行添加
4、添加到浏览器后,会自动跳转到插件详情页面
5、同时浏览器插件页面会弹出bilibili助手的图标
6、图标,输入想要下载的B站视频页面编号
7、视频页面右方会出现助手悬浮图标,点击打开
8、点击下载按钮,选择清晰度就可以下载了
9、软件还包括画中画、夜间模式、弹幕查询等实用功能,用户可根据需求使用

JNetCutter(游戏断网器)远程控制 / 49KB
京东钱包抢迅雷会员工具远程控制 / 4KB
pdproxy度盘下载器不限速(xp版可用)远程控制 / 15.0M
远洋整站下载工具远程控制 / 1.5M
Bili动态抽奖助手脚本远程控制 / 16KB
Mailbird破解版远程控制 / 129.0M
ManageEngine ADManager Plus(AD域管理软件)远程控制 / 113.2M
网易云音乐下载神器远程控制 / 1.7M
网盘批量转存工具(百度|华为|360|新浪金山)远程控制 / 609KB
Abelssoft Recordify 2021远程控制 / 36.0M
JNetCutter(游戏断网器)远程控制 / 49KB
京东钱包抢迅雷会员工具远程控制 / 4KB
pdproxy度盘下载器不限速(xp版可用)远程控制 / 15.0M
远洋整站下载工具远程控制 / 1.5M
Bili动态抽奖助手脚本远程控制 / 16KB
Mailbird破解版远程控制 / 129.0M
ManageEngine ADManager Plus(AD域管理软件)远程控制 / 113.2M
网易云音乐下载神器远程控制 / 1.7M
网盘批量转存工具(百度|华为|360|新浪金山)远程控制 / 609KB
Abelssoft Recordify 2021远程控制 / 36.0M