
//
//
//
//
//
//
//
//
//
//
软件Tags:
HarmonyOS 2.0 公测设备支持P40 、P40 Pro、Mate 30、Mate 30 Pro、 MatePad Pro 设备,在近日的公测中官方也发布了华为鸿蒙2.0回退到EMUI11的方法,有需要的朋友可以下载使用。

1. 请确保当前使用的是华为官方版本,且为 HarmonyOS 版本,并且未进行任何非官方版本升级,否则有回退不成功的风险,甚至可能引入未知问题。如果升级过非官方系统包,建议前往华为中心恢复系统。
2. 请确保当前版本没有进行过任何解锁、Root 操作。
3. 回退操作将擦除所有用户数据。请务必在回退前将所有重要数据备份至 PC 或云端,并确认备份内容完整有效。
4. 请确保手机有足够剩余电量(建议手机剩余电量大于 50%)。
5. 回退前,请务必关闭手机找回功能(查找我的手机),进行一次恢复出厂设置操作,确保剩余可用空间足够。
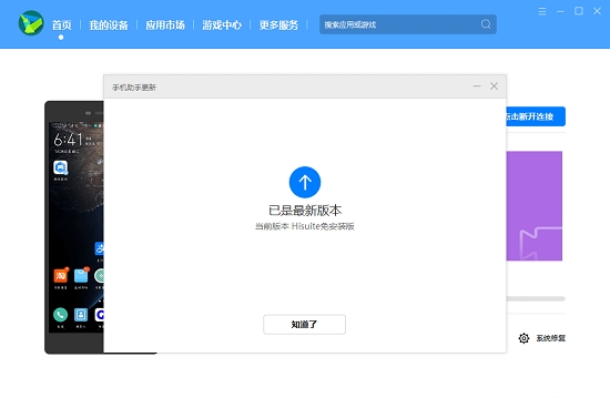
6. 在回退前,请先手动将电脑端华为手机助手升级到最新版本。(具体操作步骤见文中相关介绍)
7. 完成回退后手机会自动重启,请耐心等待 10 分钟左右,回退成功后手机桌面显示 EMUI 11.0 默认主题。
* 以 华为 P40 回退图作为参考,图示内容请以实际机型为准。
步骤 1:电脑打开华为手机助手,点击左下角红框部分(“华为手机助手”+ 版本号),在弹出框中点击升级,将华为手机助手升级至最新版本。

步骤 2:手机连接电脑 USB,在电脑端弹出的 “是否允许 H 连接设备?”对话框后,去手机端进行操作。

在手机端点击 “传输文件”,然后在弹出的 “是否如允许 HiSuite 通过 HDB 连接设备”对话框中点击 “确定”。

步骤 3:在手机端安装华为手机助手客户端。
在电脑端弹出的 “将在您的设备上安装新版华为手机助手客户端,以便提供设备管理服务”对话框中点击 “确定”。

在电脑端弹出的 “请在设备上点击允许安装华为手机助手”对话框中点击 “确定”。

步骤 4:在手机端打开手机助手查看连接验证码,然后在电脑端输入验证码,并点击 “立即连接”。

步骤 5:在电脑端点击 “系统更新”。

步骤 6:在在电脑端弹出的系统更新界面点击 “切换到其他版本”。

步骤 7:在电脑端点击 “恢复”。请确保已备份好数据后,在弹出的 “此操作将彻底删除内部存储空间中的数据,包括:”对话框中点击 “版本回退”。


步骤 8:等待进度完成即可。

华为在今天举行 HarmonyOS 2.0 手机开发者 Beta 活动。现场正式发布了 HarmonyOS 2.0 手机开发者 Beta 版本。同时,HarmonyOS 2.0 手机开发者 Beta 公测招募线上开启。华为表示,HarmonyOS 是面向万物互联时代的全场景分布式操作系统,华为希望和合作伙伴、开发者一起打造面向万物互联时代的超级终端体验。
本次 HarmonyOS 2.0 公测设备支持华为P40 、P40 Pro、Mate 30、Mate 30 Pro、 MatePad Pro 设备,支持 OTA 升级。支持运行安卓应用。从某种意义上来说,鸿蒙 OS 仅仅只是系统底层有所更改,也就是说原先华为手机所用的安卓 + EMUI 现在换成了鸿蒙 OS2.0+EMUI。
现在华为官网发布了 HarmonyOS Beta 版本回退到 EMUI 11.0 官方稳定版本指导。
HarmonyOS 版本可以通过华为鸿蒙2.0回退到EMUI11工具回退到 EMUI 11.0 官方稳定版本。

宏碁TravelMate 6595 USB驱动卸载清除 / 6.8M
D3D12.dll卸载清除 / 1.5M
Netmon-modem.inf文件下载卸载清除 / 3KB
DMPObj.ocx卸载清除 / 9KB
Wise Windows Key Finder卸载清除 / 1.3M
紫光Uniscan Q700驱动下载卸载清除 / 91.0M
qmpdkdll.dll卸载清除 / 567KB
赛睿rival 600鼠标驱动卸载清除 / 75.8M
EaseUS Todo Backup Advanced Server卸载清除 / 123.8M
京瓷 TASKalfa 6002i驱动下载卸载清除 / 88.8M